Fichier:Formes package Class diagram v3.png
De Wiki d'activités IMA
Révision datée du 27 mars 2017 à 14:34 par Mbutaye (discussion | contributions) (3eme version (semaine 8) du package Formes pour le projet P20 de 2016/17.)

Taille de cet aperçu : 800 × 308 pixels. Autres résolutions : 320 × 123 pixels | 2 742 × 1 054 pixels.
Fichier d'origine (2 742 × 1 054 pixels, taille du fichier : 382 Kio, type MIME : image/png)
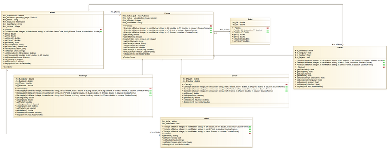
3eme version (semaine 8) du package Formes pour le projet P20 de 2016/17.
Historique du fichier
Cliquer sur une date et heure pour voir le fichier tel qu'il était à ce moment-là.
Date et heure | Vignette | Dimensions | Utilisateur | Commentaire | |
---|---|---|---|---|---|
actuel | 27 mars 2017 à 14:34 | ![]() | 2 742 × 1 054 (382 Kio) | Mbutaye (discussion | contributions) | 3eme version (semaine 8) du package Formes pour le projet P20 de 2016/17. |
- Vous ne pouvez pas remplacer ce fichier.
Utilisation du fichier
La page suivante utilise ce fichier :