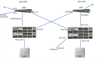
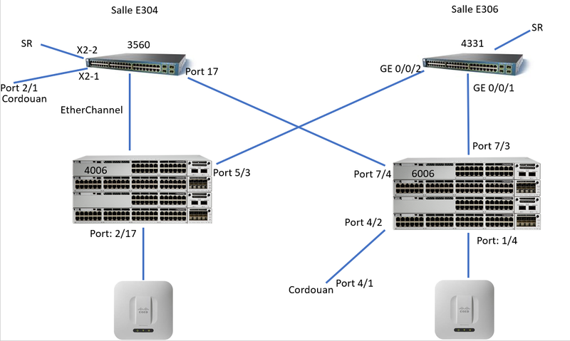
Fichier:Plan res.png
De Wiki d'activités IMA
Révision datée du 28 novembre 2017 à 17:14 par Mhaouat (discussion | contributions)
Taille de cet aperçu : 800 × 479 pixels. Autres résolutions : 320 × 191 pixels | 1 217 × 728 pixels.
Fichier d'origine (1 217 × 728 pixels, taille du fichier : 314 Kio, type MIME : image/png)
Historique du fichier
Cliquer sur une date et heure pour voir le fichier tel qu'il était à ce moment-là.
| Date et heure | Vignette | Dimensions | Utilisateur | Commentaire | |
|---|---|---|---|---|---|
| actuel | 28 novembre 2017 à 17:14 | 1 217 × 728 (314 Kio) | Mhaouat (discussion | contributions) |
- Vous ne pouvez pas remplacer ce fichier.
Utilisation du fichier
La page suivante utilise ce fichier :